ACS Component
The requirements document [RD01]
specifies as a basic design requirement the adoption of an Object
Oriented architecture based on distributed objects [RD01
- 13.1.1 Distributed Objects and commands].
The Technical Architecture in the ALMA Software Architecture
document [RD33]
identifies a Container-Component model for software organization and
development as our primary instrument for achieving separation of
functional from technical concerns.
This concept is the basis for the architecture and all services
provided by ACS are designed around Components.
Every Component must implement the ComponentLifeCycle interface.
This interface foresees the following basic lifecycle operations:
initialize – called to give the
component time to initialize itself, e.g. retrieve connections, read
configuration parameters, build up in-memory tables…..
execute – called after
initialize() to tell the component that it has to be ready to accept
incoming functional calls any time
cleanup – the component should
release resources in an orderly manner, because shutdown is imminent
aboutToAbort – the component will be forcibly removed due
to some error condition.
The Container passes to each Component a ContainerServices object
(in C++ this occurs at construction time, while in Java at
initialize() time, because of the different traditional ways of using
constructors and destructors in the two languages). At that point,
the Component can assume that all infrastuctural services it may need
have been properly set up by the Container and are available via the
ContainerServices object.
The architecture of the system is based on CORBA. Component and
Container interfaces are described in IDL, and Components and
Container are implemented as CORBA objects. The impact of CORBA on
component implementation classes is very low or none, varying among
languages.
For exceptional cases, a component can explicitly ask the
container to create an associated CORBA object (called an "OffShoot")
and then pass it around in the system.
ORB independence and interoperability [RD01
- 10.4.2 ORB Independence] is ensured by basing the Distributed
Object implementation on CORBA Inter-ORB Protocol (IIOP) and Portable
Object Adapter (POA) and by not allowing the use of any ORB-specific
feature. Interoperability between ORBs has been demonstrated with the
the Kitt Peak Test and with the previous releases of ACS, where we
have changed ORBs a number of times. The selection of the final ORBs
needed for ACS is not part of this Architecture document. The current
baseline includes TAO[RD07]
for C/C++, JacORB[RD34]
for Java, omniORB[RD15]
for Python bindings, OpenOrb [RD16]for
some code generation tools.
ACS provides a C++, a Java, and a Python Container
Implementation. The three implementations differ in the features
offered because C++, Java and Python applications have different
requirements, as described in [RD33].
Features from one type of component can be implemented also for the
other type, if the requirement arises.
ContainerSercices and ComponentLifeCycle interfaces are NOT
defined as IDL interfaces, since they are used only in the internal
communication between Components and Containers and there are
language specific differences.
Basic functionality provided by ContainerServices is:
getName()
getComponent(name)
findComponent(type)
releaseComponent(name)
getCDB()
getThreadManager()
For more details see the implementation and detailed design
documentation. In particular there are various flavours of the
getComponent() interface, some described here after.
Specific Containers can provide specialised subclasses of
ContainerServices with additional features. Components aware of this
additional functionality can make use of it, while other Components
would ignore it transparently.
Normally a Container will provide each Component with a specific
instance of ContainerServices that contains specific context
information, but this is left to the responsibility of the Container.
Therefore the life cycle of the ContainerServices objects is left to
the complete control of the Container.
--------------------------------------------------
Characteristic Components are a subclass of Components tailored
to the implementation of objects that describe collections of
numerical (typically physical) quantities. They have been designed in
particular to represent Control System objects with monitor and
control points or objects with state and configurable parameters. In
particular Characteristic Components are described using a 3 tier
naming for the logical model [RD03]
[RD04] [RD05]:
Characteristic Component
Property
Characteristic
Characteristic Component - Instances of classes identified at
design level in the ALMA system, with which other components of the
system interact, are implemented as Characteristic Components. In
particular, at control system level, Characteristic Component is the
base class used for the representation of any physical (a temperature
sensor, a motor) or logical device in the control system. Higher
level applications can use Characteristic Components to implement any
Component that has configurable values representing numerical
quantities.
Property - Each Characteristic Component has 0..n Properties that
are monitored and controlled, for example status, position, velocity
and electric current.
Properties can be read-only or read/write. If a read/write
property cannot read its value back (for example it is associated
with a write-only physical device), it caches the last written value
and returns this upon read request. This implementation is mandatory
and must be documented in the property documentation.
Properties can represent values using a limited set of basic data
types:
long, longLong and
uLongLong for integers
double for floating point
numbers
string for strings.
pattern to handle patterns
of bits, typically from hardware devices
enum for enumerations like
states. This includes a boolean TRUE/FALSE enumeration.
sequence<scalar property>
of one of the previously defined scalar property types. A
Sequence<scalar property> is a sequence (in CORBA IDL terms)
of properties of a given scalar type, i.e. each item in the sequence
is a complete property of the given scalar type. It is implemented
as an IDL Sequence of the scalar property type. For example a
sequence<long> allows manipulating a group of
properties of type long. Each item in the list can be assigned to a
long property object and manipulated (reading characteristics and
value) independently from the others.
scalarTypeSeq of one of the
previously defined scalar types. A scalarTypeSeqis a property
type that contains as value an array of values handled by the
corresponding scalar type. For example, a longSeq is a
property type with a single set of characteristics that apply to an
array of integers. It is a single property and its value is an array
of values. With respect to sequence<scalar property>,
scalarTypeSeq is much more efficient for transporting big
tables of data. (Not all types
implemented for ALMA)
complex
for handling complex numbers (Implementation
not foreseen for ALMA)
structures
built with properties of the other basic types. Since structures
introduce a significant increase of complexity in the handling
libraries, they will be implemented last and only if a clear need
arises.(Implementation
not foreseen for ALMA)
The selection of a limited set of type is motivated by the need
of avoiding implementing the same code for many different types and
conversion problems between similar types (like short, int and long).
Also, nowadays saving a couple of bytes using a short instead of a
long usually introduces performance problems (CPUs now always works
with longs and every operation on a short requires a conversion to
long)
Characteristic - Static data associated with a Characteristic
Component or with a Property, including meta-data such as name,
description, version and dimensions, and other data such
as units, range or resolution. Each Characteristic
Component or each Property has 0..n Characteristics.
An initial
list of Characteristics for Characteristic Components and Properties
has been agreed and more details are given in the design
documentation:
Characteristic Components and
Properties: Name, Description, Version and URI of extended
documentation, where the last is optional and would point to
documentation generated automatically from the source code.
Read-only and Read/Write Properties: default values, range,
units, format, resolution
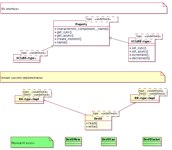
The following diagram shows an architectural class diagram for
the Characteristic Component - Property - Characteristic pattern

Figure 3.1: Characteristic Component - Property -
Characteristic class diagram
The diagram shows the classes that
have an IDL public interface and is not concerned with actual
implementation of the servants that realize these interfaces.
A CharacteristicModel base
interface class groups methods and attributes common to both
Property and Characteristic Component. In particular, both have a
common set of Characteristics and provide the related access
methods.
A Characteristic Component
can reference other Characteristic Components, to build a
hierarchical structure
Properties are always
contained into a Characteristic Component. This means that a
Characteristic Component can contain 0 or many Property
instances, while a property is always contained in one and only one
Characteristic Component. The Property class provides
a method to retrieve the reference to the Characteristic Component
that contains it.
From the base Property
class, subclasses for each read only and read/write types are
derived. This is represented in the diagram by the ROProperty<type>
and RWProperty<type> parametrized classes. From an
architectural point of view, RWProperty<type> classes are
subclasses of the corresponding ROProperty<type>.
The lower part of the diagram
(white class boxes) shows how applications will inherit from the
base classes provided by ACS. The example shows classes used for the
implementation of the control system.
This diagram is sufficient and correct at architecture level.
At design level, we have introduced some intermediate class levels
to improve the modularity of the code. These intermediate classes
are in any case hidden to the users, making the actual structure
between the Property class and the implementation of RO and RW
properties an implementation detail.
At the servant’s implementation level, the classes implementing
the Property interfaces are responsible for the actual interfacing
with the hardware or, more in general, to retrieve/calculate the
value for the numerical entities. In order to decouple as much as
possible the implementation of Property classes and the access to
different kinds of data sources, we have parametrized the default
Property implementation provided by ACS with a DevIO parameter, as
shown in the following class diagram. A DevIO implementation is
responsible only for reading/writing the Property’s value from a
specific device (memory location, CAN bus, Socket connection, serial
port, database….), therefore in most cases access to a new kind of
device can be implemented just by implementing a new DevIO class. In
more complex cases or for performance optimization it may be
necessary to re-implement the entire Property interface.

Figure 3.2: Property Servant Implementation class
diagram
Another common strategy to handle the case where a data source
produces simultaneously the values for many Properties consist in
mapping the Properties onto memory-based DevIOs and let a parallel
execution thread update all memory locations from the data collected
with one single access to the data source.
The Characteristic Components - Properties - Characteristics 3
tier logical model is very well established in the community of
Control Systems for Physics Experiments [RD03]
[RD04] [RD05],
where the name Device is used to identify what we call here
Characteristic Component. We prefer to adopt the more generic name,
as specified in [RD01 - 13.1.1
Characteristic Components and Commands], because the usage of the
ACS is not limited to the realm of the Control System, as in the case
of the mentioned references. It provides instead generic services for
the development of the whole ALMA software. Proper Device classes are
implemented by the Control System development team based on
Characteristic Components.
The Characteristic Component model is based on CORBA:
A Characteristic Component is a CORBA object
A Property is a CORBA object. A class hierarchy with Property
class as root implements the basic read-only and read/write versions
for the predefined types. This hierarchy provides standard IDL
interfaces that shall be used by all clients to access Properties. On
the implementation (servant) side, specific subclasses will provide
polymorphic access to specific implementations like 'logical',
'simulated', 'CAN', 'RS232', 'Digital IO' and so on.
Public interfaces to Characteristic Components and Properties are
defined as CORBA IDL.
Characteristics of Characteristic Components and Properties can
be accessed through access methods (as shown in figure) and through a
generic value = get_characteristic_by_name(name) type of interface at
run time. The interface of properties is defined by their IDL and the
IDL is the same independently from the implementation (logical,
CAN...). But specific implementations will have also specific
characteristics. For example a CANLong property has a CANID
characteristic. This means that from the property's IDL there is no
way to retrieve the CANID using CORBA calls. We provide then a
generic interface that can be used to retrieve any characteristic
just querying by name. This allows accessing specific
Characteristics, like the CAN ID for properties related to CAN
monitor points that are not defined in the generic property IDL but
are instead implementation specific.
The configuration parameters for all Characteristic Components,
i.e. the initial values for Properties control values and all
Characteristics for Properties, are persistently stored in the
Configuration Database [RD01 -
4.2.1. Configuration Database]. See the section on Configuration
Database architecture.
Characteristic Components may have a state. Specific
Characteristic Components can have additional sub-states. [RD01
- 13.1.2 Standard Methods] [RD01
- 14.1.13 States].
Note:
A
standard state machine and standard state transition commands could
be defined. (Implementation
not foreseen for ALMA).
JavaBeans wrap CORBA objects on the client side. Standard Rapid
Application Development (RAD) tools like Eclipse[RD35]
are used to handle them. Given the IDL interface of a Characteristic
Component, a code generator automatically produces the corresponding
JavaBean. In this way the developer has libraries that provide him
direct support for ACS concepts like Characteristic
Component/Property/Characteristic, Monitors, and Event and
Notification System.
ACS also provides a generic IDL simulator (see section IDL
Simulator) to simulate an entire Component.
If an application wants to provide a more sophisticated level of
simulation (for example simulating interrelations between the values
of properties), a specific simulated device should be implemented in
parallel to the real device. Switching from the real to the simulated
device is handled in the configuration of the Manager (see Management
and Access Control section), telling it to start a different
implementation of the same device's CORBA interface.
Note:
As
an extension, ACS could provide support for simulation[RD01
- 3.3.4. Simulation] at Property level. All properties that
access hardware can be switched in simulation by setting TRUE a
simulation characteristic in the configuration database. After this,
they behave like "logical properties". This provides basic
simulation capabilities. (Implementation
not foreseen for ALMA).
Direct Value Retrieval
The Property classes provide get() and, in case of writeable
Properties, set() methods that can be used to directly access the
value of the property from clients [RD01
- 4.1.1 Direct value retrieval]. Both synchronous and
asynchronous get() and set() methods are provided.
Value setting is done using set() property methods. These methods
can be called by applications or by specifically designed GUIs. CORBA
Dynamic Invocation Interface allows to write generic applications and
GUIs (like the Object Explorer) that are capable of resolving
dynamically at run time the structure of Characteristic Components
and call set() methods to set the value of Properties [RD01
- 3.2.3. Value setting].
DevIO specialization is used to implement properties accessing
specific hardware devices, like CAN, RS232, GPIB. CAN properties will
always directly access the hardware on the CAN bus at direct value
retrieval and not use cached values.
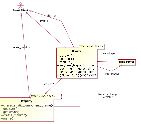
Value Retrieval by Event
The Characteristic Component provides a method to create a
monitor object for a Property, able to trigger events on Property
change or periodically. A callback will be connected to the event and
will be called by the monitor object when the specified event
occurs[RD01 - 13.1.4. Events].
Triggered events are delivered directly to the registered object via
the callback mechanism in a point-to-point fashion. The value
retrieval by event is then very well suited for providing timely
feedback to control applications.
Events can be generated on any change of value[RD01
- 4.1.3 Rate].
Note:
Other
conditions, for example any write, value increase/decrease, value
less or greater than set-point could also be included at a later
stage. (Implementation
not foreseen for ALMA)
Timed or periodic events can be generated as follows:
Periodic, at a specific interval
rate [RD01 - 4.1.3 Rate]
Periodic, at a specific interval rate, synchronized with an
absolute array time [RD01 -
4.1.5 Values at given time]. This also allows periodic events
aligned with the monitoring rate. For example, a 1-second rate
generates events on the 1-second mark, 5-second rate on the 5-second
mark and so on.

Figure 3.3: Value Retrieval by Event: ACS Monitors
All events will be time stamped with the time at which the value
has been acquired (as opposed to the time of delivery of the event).
Timed events will be triggered "timers" such that the
requested time is the time of acquisition of the value, and not the
time of delivery which depends on the network characteristics.
The monitor class provides methods to suspend, resume and destroy
the monitor itself.
Note:
CAN-Properties
will have to implement notification on change also for CAN monitor
points although CAN monitor points do not provide a specific support
via HW or in the drivers. This can/should be done via polling. If
there are clients registered on events on change, an ACS monitor is
used to poll and to generate events in case of change of the value of
the monitor point. The poll rate is defined by the characteristic
change frequency. The polling frequency determines the time
resolution of the event-on-change. (implementation
not foreseen for ALMA)
Note:
For performance optimization, the final implementation will not
leave to the single Characteristic Component Properties the
responsibility of managing timers, but a local centralized manager
will take care of that, transparently to client applications. More
details will be given in the ACS design. (implementation not
foreseen for ALMA)
Note:
A particular case is a Characteristic Component State Machine. A
State Machine class is a Characteristic Component and the current
state is represented by a State Property. This State Property can
fire events whenever the state changes to allow external objects to
monitor it. (implementation not foreseen for ALMA)
Supported implementation languages
The Characteristic Component / Property /characteristic
pattern is implemented in C++ and in Java and Python
Note:
Java and Python implementations are not complete and contain now all
and only the features used in ALMA.
--------------------------------------------------
ACS Java Components provide explicit support for the transparent
serialization of instances of entity classes [RD01
- 3.3.2. Serialization]. See the section on “Serialization”.