Description: Control of mirror M2, like focusing, tilting, centering and beacon.
Package name: m2
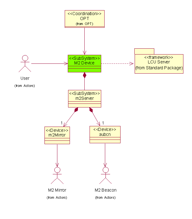
Inheritance: LCU Server Framework <<SubSystem>>lsfSERVER
Deployment: Altitude LCU: atm2Server
This Software Device is instantiated from the LCU Server
Framework lsf.
The sub-class <<SW
Device>>atm2Server:lsfSERVER is composed of an instance of
the serial communication class <<Serial Device>>mirror:lsfSERIAL and of one instance of
the software device class <<Software Device>>aubcn:lsfSOFTDEV.
The PMAC Hexapod controller hardware is driven, via a converter RS232-RS422, by the serial communication port /tyCo2 available on the LCU Transition Module. The protocol is ASCII, 9600 bauds, 8 bits, no parity, no handshake.
The interface layer for the protocol to the PMAC board and between high level coordinates (x,y,z,a,b) and hexapod positions (6 axis) is implemented by the supplier CSEM as the functions pmacParseCommand() and pmacParseReply().

The Software Device atm2Server provides the following Specific Commands for the control of the mirror:
Commands SETxxxx / GETxxxx
These 6 commands are transient instances resp. of the classes:
<<Control>>m2GETCPOS:lsfCOMMAND_HANDLER,
<<Control>>m2SETCPOS:lsfCOMMAND_HANDLER,
<<Control>>m2GETFPOS:lsfCOMMAND_HANDLER,
<<Control>>m2SETFPOS:lsfCOMMAND_HANDLER,
<<Control>>m2GETTILT:lsfCOMMAND_HANDLER,
<<Control>>m2SETTILT:lsfCOMMAND_HANDLER.
They invoke the inherited methods lsfRS232::lsfSerialRead() and lsfRS232::lsfSerialWrite().

This device is intended to be used mainly for optical alignments, thus no active control is foreseen during observation.
Commands SETPBCN, GETPBCN, SETPBLV
These 3 commands are transient instances resp. of the classes:
<<Control>>m2GETPBCN:lsfCOMMAND_HANDLER,
<<Control>>m2SETPBCN:lsfCOMMAND_HANDLER,
<<Control>>m2SETPBLV:lsfCOMMAND_HANDLER.
They invoke the inherited methods lsfSOFTDEV::lsfForwardCommand(). The commands are routed to the module aubcn, that is the generic VLTI beacon controller. For the pupil beacon an halogen lamp is assigned that may not be switched on together with one of the Nasmyth beacons.


Command Definition Table: atm2Server.cdt
Command Interpreter Table: atm2Server.cit
Reuse from VLT TCS: New package
Issues to be Determined or
Resolved: None
Last modified: Wed Jun 27 08:10:53 UTC 2001