Package: M6

Description:  Control of mirror M6 tip-tilt angles through STRAP VME board.

Package name: m6

Inheritance:  LCU Server Framework <<SubSystem>>lsfSERVER

Controlled HW Devices: 

Controlled SW Devices: strap via API.

Deployment:  Sensor LCU: atm6Server

Use Case diagram: 


Class diagram: 


Architecture: 

This Software Device is instantiated from the LCU Server Framework lsf.
The sub-class <<SW Device>>atm6Server:lsfSERVER is composed of an instance of the class <<Device>>mirror:lsfMISCDEV.

The M6 hardware is controlled from the VME STRAP board (see Field Stabilization System).

M6 Level 1

The Software Device m6Server provides the following Specific Commands for the control of the mirror:

 

Commands SETTILT / GETTILT / CENTER

These 3 commands are transient instances resp. of the classes: <<Control>>m6GETTILT:lsfCOMMAND_HANDLER,
<<Control>>m6SETTILT:lsfCOMMAND_HANDLER and
<<Control>>m6CENTER:lsfCOMMAND_HANDLER.

These commands interact via the command associated API functions with the strapServer SW device, running on the same LCU.

 

Command SETIMTX

This command is a transient instance of the class: <<Control>>m6SETIMTX:lsfCOMMAND_HANDLER.

The Interaction Matrix is another Tracking Axis, since it expresses the Field Rotation between the coordinate systems of M6 and APD. The Interaction Matrix is computed as IMTX0 * RotationMatrix(a), where a is the rotation angle, and IMTX0 is the base Interaction Matrix determined during optical alignments.

This command invokes the methods provided by the class m6IM:

 

M6 Control Loop and Commands ENAFSC / DISFSC

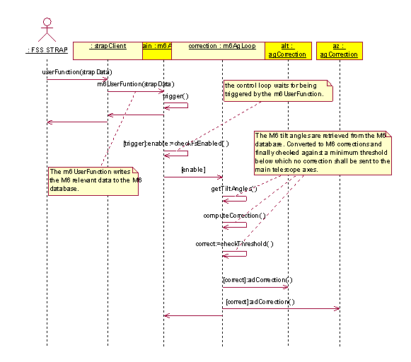
The control loop is a task, spawned at boot time, that is triggered by the STRAP Software via the UserFunction. It retrieves the DC tilt angles of M6 and sends the corresponding counter-offsets to the main telescope axes in order to keep M6 close to its center position, thus avoiding the risk of drifting to limit.
The correction procedure is enabled by the Field Stabilization System package by means of the command ENAFS; and resp. disabled by DISFS.

The communication mechanism between this control loop running on the Sensor LCU and the tracking servers of the main telescope axes, running on the Altitude, resp. Azimuth LCU is an exception to the VLT conventions relative to the message system, since here one LCU is sending messages to another LCU. This exception has been agreed on the UTs for performance reasons. However, no second Ethernet connection is required, since the requirements in terms of bandwidth are low (up to one correction per second). In addition, in order to reduce the traffic to its minimum, only a message of type reply is sent, i.e. one message only (instead of 4 for a command type message).

Sequence diagram Command ENAFS:

ENAFS

 

Sequence diagram Control Loop:

CONTROL_LOOP

 

Sequence diagram Command DISFS:

DISFS

These 2 commands are transient instances resp. of the classes:
<<Control>>m6ENAFS:lsfCOMMAND_HANDLER,
<<Control>>m6DISFS:lsfCOMMAND_HANDLER.

The control loop implements following public methods:

The control loop implements following private methods:

 

Command Definition Table:  atm6Server.cdt

Command Interpreter Table:  atm6Server.cit

Reuse from VLT TCS:  New package.

Issues to be Determined or Resolved: None


Last modified: Mon Feb 25 12:57:08 UTC 2002