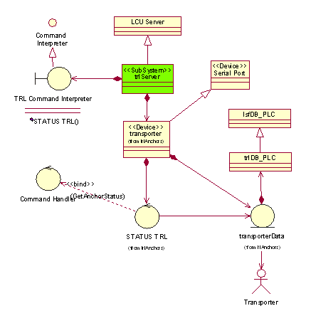
Description: Transporter and anchoring device status information.
Package name: trl
Inheritance: LCU Server Framework <<SubSystem>>lsfSERVER
Controlled SW Devices: None
Deployment: Auxiliary LCU: attrlServer


The LCU Software Device is instantiated from the LCU Server
Framework lsf.
The sub-class <<SW Device>>attrlServer:lsfSERVER is
composed of one instance of the serial communication class
<<PLC Device>>transporter:lsfSERIAL.

The hardware is driven via the RS232 serial communication port
/tyCo3 available on the
LCU Transition Module.
The details of the communication protocol
are described in the Siemens 3964 PLC User Manual
[AD 29].
Command Definition Table: attrlServer.cdt
Command Interpreter Table: attrlServer.cit
Reuse from VLT TCS: New package. The implementation of the communication protocol is provided by the VLT module plccom.
Issues to be Determined or Resolved:
Last modified: Thu Jun 28 12:36:41 UTC 2001