Classes
Modules
Namespaces
Files
Related Pages
File List
File Members
Classes
|
Namespaces
ASIConfiguration.h File Reference
#include <string>
Include dependency graph for ASIConfiguration.h:
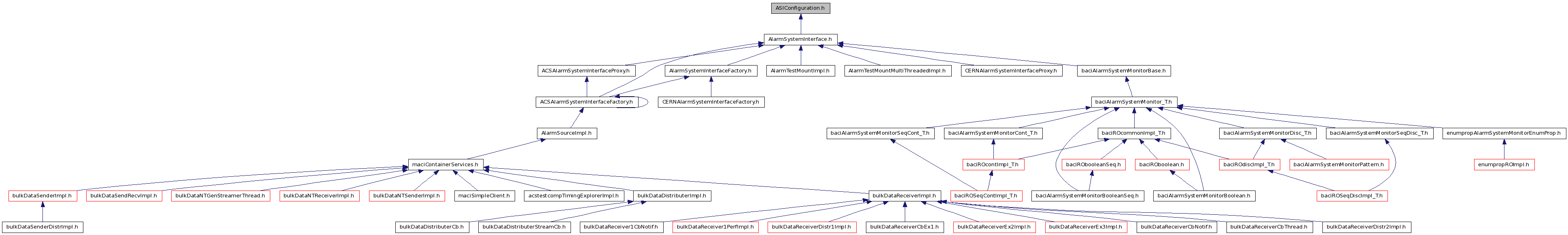
This graph shows which files directly or indirectly include this file:
Go to the source code of this file.
Classes
class
acsalarm::ASIConfiguration
Namespaces
namespace
acsalarm
Generated on Mon May 4 2015 08:27:45 for ACS-2015.4 C++ API by
1.7.0