Description: Control of mirror M6 tip-tilt angles through STRAP VME board.
Package name: m6
Inheritance: LCU Server Framework <<SubSystem>>lsfSERVER
Controlled SW Devices: strap via API.
Deployment: Sensor LCU: atm6Server


This Software Device is instantiated from the LCU Server
Framework lsf.
The sub-class <<SW
Device>>atm6Server:lsfSERVER is composed of an instance of
the class <<Device>>mirror:lsfMISCDEV.
The M6 hardware is controlled from the VME STRAP board (see Field Stabilization System).

The Software Device m6Server provides the following Specific Commands for the control of the mirror:
Commands SETTILT / GETTILT / CENTER
These 3 commands are transient instances resp. of the classes:
<<Control>>m6GETTILT:lsfCOMMAND_HANDLER,
<<Control>>m6SETTILT:lsfCOMMAND_HANDLER and
<<Control>>m6CENTER:lsfCOMMAND_HANDLER.
These commands interact via the command associated API functions with the strapServer SW device, running on the same LCU.
Command SETIMTX
This command is a transient instance of the class: <<Control>>m6SETIMTX:lsfCOMMAND_HANDLER.
The Interaction Matrix is another Tracking Axis, since it expresses the Field Rotation between the coordinate systems of M6 and APD. The Interaction Matrix is computed as IMTX0 * RotationMatrix(a), where a is the rotation angle, and IMTX0 is the base Interaction Matrix determined during optical alignments.
This command invokes the methods provided by the class m6IM:
M6 Control Loop and Commands ENAFSC / DISFSC
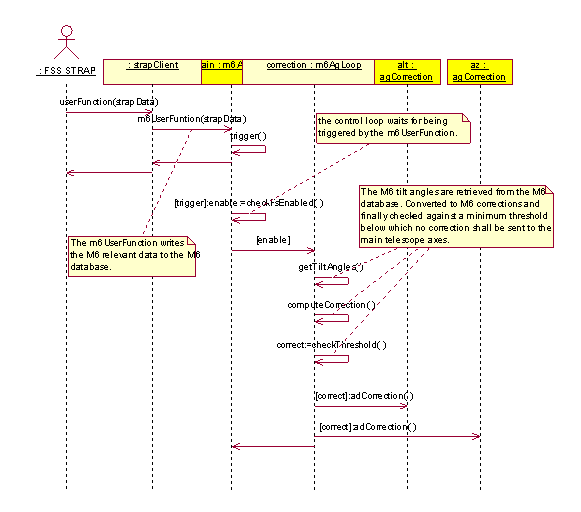
The control loop is a task, spawned at boot time, that is triggered
by the STRAP Software via the UserFunction. It retrieves the DC tilt
angles of M6 and sends the corresponding counter-offsets to the main
telescope axes in order to keep M6 close to its center position, thus
avoiding the risk of drifting to limit.
The correction procedure is enabled by the Field Stabilization
System package by means of the command ENAFS; and resp. disabled by
DISFS.
The communication mechanism between this control loop running on the Sensor LCU and the tracking servers of the main telescope axes, running on the Altitude, resp. Azimuth LCU is an exception to the VLT conventions relative to the message system, since here one LCU is sending messages to another LCU. This exception has been agreed on the UTs for performance reasons. However, no second Ethernet connection is required, since the requirements in terms of bandwidth are low (up to one correction per second). In addition, in order to reduce the traffic to its minimum, only a message of type reply is sent, i.e. one message only (instead of 4 for a command type message).
Sequence diagram Command ENAFS:

Sequence diagram Control Loop:

Sequence diagram Command DISFS:

These 2 commands are transient instances resp. of the classes:
<<Control>>m6ENAFS:lsfCOMMAND_HANDLER,
<<Control>>m6DISFS:lsfCOMMAND_HANDLER.
The control loop implements following public methods:
The control loop implements following private methods:
Command Definition Table: atm6Server.cdt
Command Interpreter Table: atm6Server.cit
Reuse from VLT TCS: New package.
Issues to be Determined or Resolved: None
Last modified: Mon Feb 25 12:57:08 UTC 2002