XSHOOTER: Association map
Calibration Plan
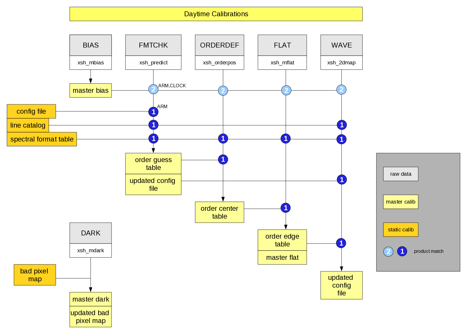
Within the reduction cascade, all calibration products are checked with
respect to their quality and their relationship in time. This means
e.g. that a master flat is generated using a quality-checked Master Bias,
which is taken closest in time to the raw data for the master flat field.
All products created by QC Garching follow the reduction cascade.
The reduction cascades for daytime calibration and nighttime observations
(standard stars and science data) are shown below.
 |
|
Schematic overview of the XSHOOTER association map for day-time calibrations
|
 |
|
Schematic overview of the XSHOOTER association map for night-time calibrations
|
The operational XSHOOTER association maps for the three
arms UVB, VIS and NIR and the two modes SLIT and IFU are shown here.
The association maps include also that for the Acquisition and Guiding
Camera (AGC, imaging mode) calibration plan..
|